共抗疫情,广州市不动产登记中心推出便民新举措!“不见面”完成网签合同打印备案!
发布时间:2020-03-13 点击数:1972
小编在得知该通知后,便立即打开了网站,自行体验了一次。现将操作细则归纳如下,以供大家参考。
根据小编的经验,该过程主要有六个步骤。(为了让大家更加直观熟悉操作流程,会在每一步后面附上详细操作图片)
注册时填写的手机号码需要是广州本地号码才能接到验证码完成注册。
点击“开始签约”
注册后登录
阅读协议内容
填写房屋性质及买方家庭房产套数
录入产权信息
2019年季度大事记此处填写的信息必须与房管局的一致,如不一致,将无法进行
填写买卖双方个人信息
填写房屋状况
填写交易价款
存量房网签合同内容比较齐全,具体包括了以下内容:
1、合同当事人;
2、房地产权属情况;
3、计价和付款;
4、交房和缴费;
5、违约责任;
6、争议得解决方式;
7、合同份数;
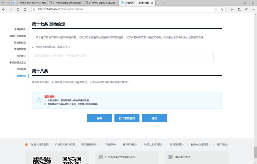
8、其他双方约定。
保存信息,提交合同
合同过程中,
录入合同信息时,建议一分钟点击一次保存,在填完全部信息后,核实合同内容,再点提交
双方核实后,打印网签合同
因为没有具体的买卖关系存在,小编没有进入最后一个流程环节,无法演示全部,但以上的归纳,基本上囊括了所有的操作要点。
同时小编还发现该系统另一项功能,交易的存量房屋如果存在查封登记或抵押等限制处分的记录,系统会自动弹出提示窗口,这对于买家来说,大大降低了交易风险。
广州市房地产不动登记中心新推出的这项“不见面”服务,让大家快捷办事,平安办事,健康办事,现在该已经正式开通,大家快快“get”起来吧。
有任何疑问,可以随时在我们公众号留言或者添加我们宏力律师微信账号咨询来,广东宏力律师事务所将为你提供专项的法律服务,切实把控房屋买卖的风险。
明天我们将详细讲解什么是存量房买卖合同,为什么要签订存量房网签合同及打印备案后对买卖双方的影响,精彩内容,不容错过哦!
微信扫一扫
关注该公众号

